Demystifying IOS Code Signing

T.Baptistmissionaustralia 84 views
Demystifying IOS Code Signing

Demystifying iOS Code Signing

Hey everyone! Today, we’re diving deep into something super crucial for all you iOS developers out there: iOS code signing . If you’ve ever felt a bit lost or confused when it comes to certificates, provisioning profiles, and making your app actually run on a device, you’re in the right place. We’re going to break down this often-intimidating topic into bite-sized, easy-to-understand pieces. Think of this as your ultimate guide to understanding how iOS code signing works , why it’s so important, and how to navigate it like a pro. No more cryptic error messages or head-scratching moments! We’ll cover everything from the absolute basics to some more advanced concepts, ensuring you feel confident and in control of your app’s signing process. So, grab your favorite beverage, get comfy, and let’s get started on unraveling the magic behind iOS app security and distribution.

The “Why” Behind iOS Code Signing: More Than Just a Security Check

So, why all the fuss about iOS code signing , you ask? It’s not just some arbitrary hoop Apple makes us jump through; it’s a fundamental pillar of the iOS ecosystem, designed with security and trust at its core. At its heart, code signing is all about verifying the identity of the developer and ensuring that the app hasn’t been tampered with since it was signed. Think of it like a digital signature on a contract, but for your software. When you sign your iOS code, you’re essentially saying, “This app came from me, and it’s exactly as I intended it to be.” This process is vital for several reasons. Firstly, it protects users from malicious apps. By ensuring that apps come from verified developers and haven’t been altered, Apple can minimize the risk of harmful software infiltrating user devices. It’s Apple’s way of maintaining a secure and trustworthy platform, which, let’s be honest, is a huge selling point for iOS devices. Secondly, code signing is what enables your app to run on physical devices . You can’t just drag and drop your compiled app onto your iPhone or iPad and expect it to work. It needs to be signed with a valid certificate and provisioning profile that explicitly allows it to run on that specific device or a set of devices. This is especially true during development. For distribution, whether it’s through the App Store or ad-hoc, signing is even more critical to ensure that Apple (or the distribution method) can trust the origin of the app. Without proper signing, your app would simply refuse to launch, displaying errors that, frankly, no developer wants to see. It also plays a role in managing app capabilities, like push notifications or access to certain hardware features. The provisioning profile acts as a key, unlocking these specific capabilities for your app on registered devices. Understanding these underlying principles is the first step to mastering iOS app security and ensuring a smooth development and deployment workflow. It’s a complex system, sure, but once you grasp the core concepts, it becomes a lot less daunting.

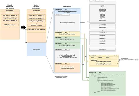
Decoding the Core Components: Certificates, Identifiers, and Provisioning Profiles

Alright guys, let’s get down to the nitty-gritty and break down the key players in the iOS code signing game: certificates, app identifiers, and provisioning profiles. Understanding what each of these does is absolutely essential. First up, we have Certificates . Think of a certificate as your developer ID card issued by Apple. When you request a certificate, you’re essentially proving your identity to Apple. This certificate contains your public key and information about you or your organization. It’s used to digitally sign your application. There are a few types of certificates relevant here: Development certificates, used for building and testing apps on your own devices, and Distribution certificates, used for submitting apps to the App Store or for enterprise distribution. The key thing to remember is that certificates have a limited lifespan and need to be renewed. Next, let’s talk about App Identifiers . This is a unique, reverse-domain-style string that identifies your specific app, like com.yourcompany.yourappname . It’s like your app’s unique social security number within the Apple ecosystem. You register this identifier with Apple through the Developer Portal. This identifier is crucial because it links your app to the specific capabilities it needs, such as push notifications, iCloud, or Apple Pay. You can use a wildcard identifier (e.g., com.yourcompany.* ) if you have multiple apps under the same company, but for specific apps, a unique identifier is best. Finally, we have Provisioning Profiles . This is where everything comes together. A provisioning profile is a file that contains a bundle of information: your developer certificate(s), unique device IDs (for development profiles), any enabled app services (like push notifications), and the app identifier(s) it’s associated with. It essentially acts as a bridge, connecting your developer identity, your app, and the devices it’s allowed to run on. For development, a provisioning profile links your development certificate to specific devices you’ve registered in your developer account, allowing you to test your app on those devices. For distribution, it specifies which app identifier(s) and distribution method (App Store or Ad Hoc) are being used. Without the correct provisioning profile, your app simply won’t be able to run on a device, no matter how perfectly it’s built. They are linked to your App ID and the certificates you possess. Getting these three components – certificates, identifiers, and profiles – correctly configured is the bedrock of successful iOS code signing .

Alright, let’s get practical! For most of us, Xcode is our primary battleground when it comes to iOS code signing . The good news is that Xcode has become significantly smarter over the years, often automating much of the signing process for you. However, understanding what’s happening under the hood is still super important, especially when things go wrong. When you open your project in Xcode, you’ll typically find the signing and capabilities settings under your project’s target settings. You’ll see sections for ‘Signing & Capabilities’. Here’s what you need to know. Automatic Signing : This is the default and generally recommended setting for most development workflows. When you enable automatic signing, Xcode attempts to manage your certificates and provisioning profiles for you. It will automatically create and download the necessary signing assets from your Apple Developer account and link them to your project. This is a huge time-saver! It ensures that Xcode is always using the correct, up-to-date signing information. You’ll need to ensure your Apple ID is correctly added to Xcode (under Xcode > Preferences > Accounts ) and that you have a paid developer account for this to work seamlessly. Manual Signing : Sometimes, especially in more complex enterprise environments or when troubleshooting specific issues, you might opt for manual signing. In this mode, you are responsible for creating, downloading, and selecting the correct certificates and provisioning profiles. This gives you more granular control but also increases the chances of misconfiguration if you’re not careful. Capabilities : The ‘Capabilities’ tab within Xcode is where you declare the services your app will use, like Push Notifications, In-App Purchase, Sign in with Apple, and more. When you enable a capability, Xcode automatically updates your provisioning profile (if using automatic signing) or flags that you need to update your manual profile to include this capability. It’s crucial that the capabilities enabled in Xcode match what’s configured in your App ID in the Apple Developer Portal and what’s included in your provisioning profile. Mismatches here are a common source of signing errors. Certificates and Profiles List : Under the ‘Signing & Capabilities’ tab, you’ll also see a list of available certificates and provisioning profiles that Xcode has found or downloaded. You can often click on these to view their details, expiration dates, and associated app IDs. This is invaluable for debugging. If Xcode can’t find a valid signing identity or provisioning profile, it will often present red error messages here, guiding you towards the problem. Mastering this interface in Xcode is key to efficiently managing your iOS app development and distribution pipeline.

Common Code Signing Pitfalls and How to Fix Them

Even with the best intentions and Xcode’s helpful automation, iOS code signing can still throw curveballs. We’ve all been there, staring at a cryptic error message in Xcode, wondering what on earth went wrong. Let’s talk about some of the most common pitfalls and, more importantly, how to get out of them! “No signing certificate matching the provisioning profile found.” : This is a classic. It usually means that the certificate Xcode is trying to use to sign your app isn’t present in your keychain, or the provisioning profile itself doesn’t include that specific certificate. The Fix : Ensure your development certificate (usually ending in ‘Apple Development: …’) is installed in your login keychain. If it’s missing, you might need to re-download it from the Apple Developer Portal or let Xcode re-download it via automatic signing. Also, double-check that the provisioning profile selected in Xcode actually contains the signing certificate you expect it to. “This certificate has been revoked.” : Uh oh. This means Apple has decided that a particular certificate is no longer trustworthy, and thus, it can’t be used for signing. The Fix : You’ll need to create a new certificate (either development or distribution, depending on the type revoked) and generate a new provisioning profile that uses this new certificate. Then, update your Xcode project to use the new profile. “Your project is configured to use a bundle identifier that the provisioning profile doesn’t include.” : This one is pretty self-explanatory. The Bundle Identifier in your app’s Info.plist (or set in Xcode’s general settings) doesn’t match any of the App IDs listed in your selected provisioning profile. The Fix : Either update your app’s Bundle Identifier to match one in the provisioning profile, or update/create a new provisioning profile that includes your desired Bundle Identifier. Remember, App IDs and Bundle Identifiers must match exactly. “Provisioning profile doesn’t include the requested app permissions.” : You’ve enabled a new capability (like Push Notifications) in Xcode’s ‘Capabilities’ tab, but your provisioning profile hasn’t been updated to include it. The Fix : If you’re using automatic signing, Xcode should handle this by fetching an updated profile. If it doesn’t, or if you’re on manual signing, you’ll need to go to the Apple Developer Portal, edit your existing provisioning profile (or create a new one), ensure the required capability is checked, and then download and install the updated profile. “Expired certificates or provisioning profiles.” : Certificates and profiles don’t last forever! They have expiration dates. The Fix : Regularly check the expiration dates of your certificates and profiles. Renew certificates well in advance of their expiration and create new provisioning profiles accordingly. Xcode’s automatic signing usually helps keep these up-to-date, but manual checks are always a good idea. Dealing with iOS code signing errors can be frustrating, but understanding these common issues and their solutions will save you a ton of development time and headaches.

Beyond Development: App Store and Ad Hoc Distribution Signing

So, you’ve built your amazing app, and it runs perfectly on your test devices. Awesome! Now, how do you get it into the hands of users beyond your immediate circle? This is where distribution signing comes into play, primarily through the App Store and Ad Hoc methods. App Store Distribution : This is the most common and arguably the most streamlined path for getting your app to the masses. When you prepare to archive your app in Xcode for App Store submission, Xcode automatically uses your Distribution Certificate and a specific type of provisioning profile called an App Store Provisioning Profile . This profile is linked to your App ID and is designed for distribution via the App Store. It doesn’t contain specific device UDIDs because Apple handles the device provisioning once the app is downloaded from their store. The key here is that your Distribution Certificate must be valid and trusted by Apple, and your App ID must correctly represent your app. Xcode’s automatic signing handles this beautifully for App Store builds; it will fetch or create the necessary distribution assets. The provisioning profile used for App Store distribution is generated and managed by Apple’s systems once you upload your build. Ad Hoc Distribution : This method is useful for distributing your app to a limited, pre-approved set of devices outside of the App Store. Think beta testing with a select group of external testers or distributing an app to internal company employees. For Ad Hoc distribution, you need a special Ad Hoc Provisioning Profile . This profile includes your Distribution Certificate and a list of up to 100 specific device UDIDs (Unique Device Identifiers) that are allowed to run the app. You manually add these UDIDs to your account in the Apple Developer Portal. When you archive your app in Xcode for Ad Hoc distribution, you select the appropriate Ad Hoc provisioning profile. The app is then signed with your Distribution Certificate and this specific profile. Anyone with this signed .ipa file can install it on any of the devices listed in the provisioning profile. Enterprise Distribution : While slightly different, it’s worth mentioning Enterprise distribution for internal company apps. This uses an Enterprise Distribution Certificate and a corresponding provisioning profile, allowing distribution to unlimited internal devices without App Store review. Regardless of the distribution method, the core principle of iOS code signing remains the same: ensuring the app’s authenticity and integrity. For App Store distribution , the trust is placed in Apple’s rigorous review process and your valid App Store Distribution Certificate. For Ad Hoc distribution , it’s about explicitly authorizing a specific set of devices. Getting your distribution signing right is the final, crucial step before your app can reach its intended audience, whether that’s millions via the App Store or a curated group through other channels. It solidifies the trust and security that Apple’s platform is known for.

Conclusion: Mastering iOS Code Signing for Smoother Development

Phew! We’ve covered a lot of ground, haven’t we? From the fundamental reasons why iOS code signing exists to dissecting the essential components like certificates and provisioning profiles, and even troubleshooting common errors, you should now have a much clearer picture. Remember, iOS code signing isn’t just a technical hurdle; it’s the gatekeeper of trust and security in the Apple ecosystem. It verifies developers, ensures app integrity, and unlocks the ability for your creations to run on actual devices. While it can seem complex initially, especially with Xcode’s interface and the Apple Developer Portal, understanding the core concepts is your superpower. Automatic signing in Xcode has made life significantly easier for many developers, handling much of the heavy lifting. However, knowing how to manually verify, troubleshoot, and understand the underlying processes is invaluable when those inevitable signing issues pop up. Whether you’re building your first app or preparing for a major App Store release, getting your signing configuration right is paramount. It ensures a smooth development cycle, prevents frustrating build errors, and ultimately allows your app to reach your users securely. So, take the time to familiarize yourself with your certificates, app identifiers, and provisioning profiles. Keep them organized, renew them on time, and don’t be afraid to dive into Xcode’s signing settings when needed. By mastering iOS code signing , you’re not just fixing a technical requirement; you’re ensuring the reliability and trustworthiness of your app, contributing to the overall security and quality of the iOS platform. Happy coding, and may your builds always be signed correctly!